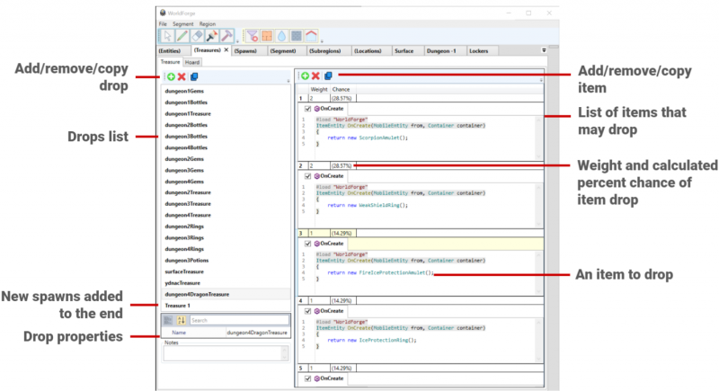
File:Worldforge treasures tab overview.png

From Stormhalter
Revision as of 19:31, 27 June 2021 by Surfotato (talk | contribs)
(diff) ← Older revision | Latest revision (diff) | Newer revision → (diff)
Jump to: navigation, search

Original file(1,425 × 775 pixels, file size: 245 KB, MIME type: image/png)

File history

Click on a date/time to view the file as it appeared at that time.

Date/TimeThumbnailDimensionsUserComment
current19:31, 27 June 2021Thumbnail for version as of 19:31, 27 June 20211,425 × 775 (245 KB)Surfotato (talk | contribs)

The following page uses this file: